一、功能描述:
HMI1004-ARM(Scada)支持两种编辑通讯模式。
网关模式:
该产品内置了Web组态网关HMI1004-ARM所有功能,动态支持1024点。(功能描述:配合组态编辑软件X2View可实现现场数据采集,并直接转为组态画面进行数据实时监控。用户无需购买组态软件,只需用电脑、手机、IPAD或自带浏览器功能的设备即可登录组态画面进行监控,实现远程监控设备启停、运行等操作,给用户带来良好的操作体验。
同时具微信报警、钉钉报警、邮件报警、短信平台报警、MQTT服务、工程上传云端等功能;支持本地存储InfluxDB时序数据库,也可以存储到外部MySQl数据库或SQL Server数据库;还可以转发为BACnet服务器、Modbus服务器、IEC61850服务器、OPC UA服务器、MQTT服务器,开放HTTP WEB服务被第三方的系统集成。)
Web Scada模式:
Scada软件采集OPC UA、BACnet IP、Modbus TCP、西门子S7协议等网络协议点位则支持到2万点。内置的Scada组态软件和其它网关通讯使用OPC UA来实现。编辑态和运行态都Web,脱离了对X2View的依赖。可视化数据采集、数据处理、控制指令下发等功能。实现了与通讯设备等数据源的联动与交互。
 |
 |
|
编辑态 |
运行态 |
 |
 |
|
图形化编程 |
NodeRed |
 |
 |
|
点位管理(支持采集协议) |
转发端 |
二、原理图

Web Scada网关用OPC UA集成迅饶其它的网关,实现统一画面的监控。它也是为传统组态的升级改造而生,通过浏览器访问Scada组态,从而实现Web访问。
1、没有原来迅饶网关的产品也能独立运行。为了帮客户省一下网关的费用,嵌入HMI1004-ARM网关的固件,用于接各种非标协议。 2、采集端支持几个行业网络协议:OPC UA、OPC XML-DA、OPC DA、BACnet IP、Modbus TCP、PLC【SiememsS7(西门子S7协议)、Ethernet/IP】、SQL【Mysql、Sqlserver、PostgresQL、MongoDB、Redis、DM(国产达梦数据库)、InfluxDB时序数据库】、SNMP、Simulator(仿真模拟设备)。 3、转发端支持OPC UA服务器、MQTT、InfluxDB时序数据库、MySQL数据库、SQLServer数据库、 PostgreSQL数据库。 4、Web化程度更为彻底。编辑态软件也是Web化,在线编辑外,也支持导出工程。 5、点位开放到2万点,历史存储3年,统一的时间表管理。 6、支持Scratch图形化编程语言、Python以及JS编程。 7、拥抱开源项目。内嵌了一些开源软件,如NodeRED、FRP等。 8、完善的用户权限管理和报表分析功能。
三、特点与优势
|
网关模式 |
Web Scada模式 |
|
- 绿色免安装,支持中英文; - 支持采集500多种通讯协议,采集点位1024点; - 支持转发为BACnet服务器、Modbus服务器、OPC UA服
务器、MQTT服务器、IEC61850服务器(需定制); - 支持本地和云端组态实现数据的远程监控; - HTML5组态页面满足不同客户定制需求; - 支持MQTT服务、工程上传云端等功能; - 支持图形化编程、JS和PLC混合编程、时间表定时控制、
触发器、用户管理、用户权限; - 支持历史存储,实时曲线、饼状图、环状图; - 支持局域网,通过手机、PAD、PC轻松实现对网关远程
查看和控制; - 支持微信、短信平台、钉钉、邮件、字节飞书、
WhatsApp、Telegram、Viber、LINE等方式发送报警; - 支持定时器可实现设备定时启停,设定参数; - 支持存储外部数据库MySQL、SQLServer、InfluxDB; - 支持本地存储InfluxDB时序数据库; - 开放HTTP WEB服务被第三方的系统集成。 |
- 编辑态软件Web化,在线编辑外,也支持导出工程; - 支持采集点位开放到2万点,历史存储3年;统一的时间
表管理; - 采集端支持几个行业网络协议:OPC UA、OPC XML-
DA、OPC DA、BACnet、Modbus TCP、西门子S7协
议、AB Ethernet/IP、SQL(Mysql、Sqlserver、
PostgresQL、MongoDB、Redis、DM(国产达梦数据
库)、InfluxDB)、SNMP、Simulator; - 转发端支持OPC UA服务器、MQTT、InfluxDB时序数据
库、MySQL、SQLServer、PostgreSQL; - 支持Scratch图形化编程语言、Python以及JS编程; - 内嵌了一些开源软件,如NodeRED、FRP等; - 完善的用户权限管理和报表分析功能。 |
四、运行环境
X2View组态软件支持Win7、Win8、Win10、Win11、Win Server 2008、Win Server 2016等各种操作系统。
硬件网关内部自带WEB服务器,支持谷歌Google Chrome、微软Microsoft Edge、苹果Safari、火狐Mozilla Firefox、Opera及360极速模式等浏览器。
五、支持寄存器类型及个数
|
支持BACnet服务器,该服务器支持的寄存器类型及个数如下表。 |
|
注意:网关寄存器个数是动态支持的,每种寄存器最多可建1024个点(含虚拟点)。 |
|
BACnet寄存器类型 |
BACnet寄存器个数 |
|
AI(只读不写) |
1024(0~1023) |
|
AO(可读可写) |
1024(0~1023) |
|
AV(可读可写) |
1024(0~1023) |
|
BI(只读不写) |
1024(0~1023) |
|
BO(可读可写) |
1024(0~1023) |
|
BV(可读可写) |
1024(0~1023) |
|
MSI(只读不写) |
1024(0~1023) |
|
MSO(可读可写) |
1024(0~1023) |
|
MSV(可读可写) |
1024(0~1023) |
|
网关支持Modbus RTU /TCP服务器,该服务器的支持的寄存器类型及个数如下表。 注意:网关寄存器个数是动态支持的(支持总点数:1024点),每种寄存器最多可建1024个点。
4X和3X寄存器地址 = BACnet的寄存器地址*2 + 1;
0X和1X寄存器地址 = BACnet的寄存器地址+ 1;
|
Modbus寄存器类型 |
Modbus寄存器个数 |
|
0X(Coil Status)可读可写 |
1024(1~1024) |
|
1X(Input Status)只读 |
1024(1~1024) |
|
4X(Holding Register)可读可写 |
1024(1~2048) |
|
3X(Input Register)只读 |
1024(1~2048) | |
六、硬件参数
|
HMI1004-ARM(Scada) |
|
系统:Linux |
串口:4个RS485 |
|
处理器:4核1.2GMHz |
尺寸:109mm×96mm×31mm(L×W×H) |
|
内存:1G |
重量:300g |
|
闪存:8G |
材质:镀锌碳钢 |
|
功率:8W |
安装方式:导轨式 |
|
电源:AC/DC 12~24V |
温度:-20℃~+70℃(工作)-40℃~+85℃(储运) |
|
网口:1个10M/100M工业网卡 |
湿度:20%~90%无凝露(工作) 15%~95%无凝露(储运) |
七、产品尺寸
 
|
相关资料 |
版本 |
大小 |
下载 |
|
使用说明书 |
3.0 |
5.3M |
下载 |
|
安装说明书 |
3.0 |
1.5M |
下载 |
|
通讯连接说明书 |
3.0 |
29.9M |
下载 |
|
WEB组态软件 |
1.0 |
167M |
下载 |
采集端协议列表.pdf
如有非标协议需要开发,请联系上海迅饶 021-58776098 support@opcmaster.com 请提供协议文档,如果可以快递设备到公司最好,开发周期一般为2周。
产品简介(下载)
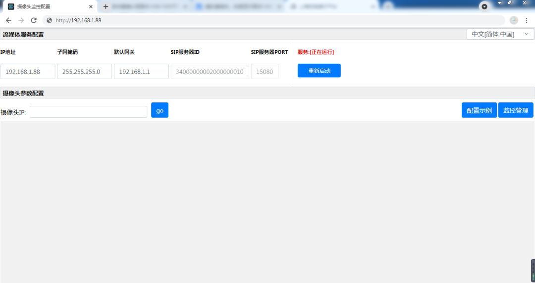
上海迅饶WEB组态网关HMI2004-BMS,集成了WEB组态网关HMI2004-ARM和多媒体网关MMG2004-A9的所有功能。除了实现组态画面远程监控,同时可以把支持GB/T 28181和RTSP协议标准的摄像头(海康、大华、宇视等)转成HTTP协议,方便网关集成各家摄像头的同时,也开放给第三方平台。简单地讲网页可以访问摄像头的实时画面。
|
特点与优势
-网关支持GB/T 28181和RTSP标准的摄像头转成http协议 -一个网关同时支持300多种通信协议 -支持转为BACnet、Modbus、OPC XML-DA、OPC UA、MQTT、节能办管理平台 -支持微信报警 -支持用户权限设置 -支持云端组态 -支持定时器,可实现定时启停设备、设定数值等操作 -支持远程桌面、VPN。方便远程下载局域网的PLC程序。 -OPC UA支持报警事件 -BACnetIP转发端支持BBMD跨网段访问、COV订阅功能 -支持手机、iPad、PCWEB对末端设备的远程监控 -支持线性转换,取位,高低字节转换 -支持本地仿真 -软件图库可客制化 -支持内部变量功能,可以用JS脚本实现复杂的逻辑运算 -支持查看设备离线在线状态 -支持触发器,实现任意两两协议之间的相互转换 -WEB组态软件X2View绿色免安装,支持多国语言
|
硬件参数 |
|
| 处理器:4核1.4GMHZ |
电源:AC/DC 12~24V |
| 内存:512M 高性能内存 |
Flash:8G |
| 系统:LINUX系统 |
功耗:8W |
| 重量:250g |
材质:铝合金外壳 |
|
安装方式:导轨式 |
尺寸(L×W×H): 142mm×91mm×35mm |
| 接口:2个网口,4个RS485接口 |
温度:-20~70℃(工作) -40~80℃(储运) |
| 网络:2个高性能100M/10M以太网接口,支持AUTO MDI/MDIX |
湿度:20%~90%无凝露(工作) 15%~95%无凝露(储运) |
效果预览 |
 |
 |
 |
 |
 |
 |
|
相关资料 |
版本 |
大小 |
下载 |
|
使用说明书 |
3.0 |
1.3M |
下载 |
|
通讯连接说明书 |
3.0 |
29.3M |
下载 |
|
WEB组态软件X2View |
2.0 |
422.2M |
下载 |
|